
ATAS is expanding your analytical toolkit with an important new addition. We’ve integrated Kraken, recognized as the best crypto exchange by Forbes Advisor. This integration marks a significant milestone for crypto enthusiasts looking to combine ATAS’s powerful analytical tools with legitimate access to digital assets.
What is Kraken
Founded in 2011, Kraken stands as one of the world’s oldest and most respected cryptocurrency exchanges. Trusted by over 15 million clients across 190 countries, it consistently ranks among the top trading platforms by volume, with quarterly turnover exceeding $207 billion.
Kraken pioneered the integration of multiple services within a single ecosystem:
- margin spot trading;
- parachain auctions;
- staking;
- regulated derivatives and index services.
Serving both retail and institutional clients, Kraken provides round-the-clock support and operates one of the industry’s fastest trading platforms. It was also the first exchange to implement Proof of Reserves, establishing the benchmark for transparency and trust in the cryptocurrency space.
Kraken’s mission is to accelerate global cryptocurrency adoption, enabling financial freedom and inclusion for everyone. Today, users can trade more than 300 digital assets and 6 national currencies: GBP, EUR, USD, CAD, CHF, and AUD. You can find all instruments available for analysis in ATAS in the Knowledge Base.
Key advantages of Kraken
✓ Wide selection of assets. More than 150 futures pairs and over 350 pairs worldwide (except the USA).
✓ Deep liquidity analysis. High-speed connection to the order book with minimal spreads.
✓ Stability and reliability. Institutional-grade order matching engine.
✓ Efficient capital utilization. The exchange supports numerous fiat currencies and various methods for depositing and withdrawing funds.
✓ Multi-layered protection. Bank-level storage, strict compliance standards, and a sophisticated security system. Kraken is known for its impeccable reputation — for over a decade, the company has consistently demonstrated a high level of protection for client data and assets.
Where and How Kraken is Regulated
Wherever you are — in the EU, UK, USA, Canada, or Australia — Kraken ensures your cryptocurrency operations comply with legal frameworks. The exchange maintains a comprehensive set of licenses and authorizations.
✓ European Union:
- MiCA license from the Central Bank of Ireland (CBI), establishing Kraken as an official Crypto Asset Service Provider (CASP) throughout the EEA.
- EMI license (Electronic Money Institution), granting the right to issue electronic money and collaborate with European banks.
- CASP registration for key services, including cryptocurrency storage, exchange, order transmission, and more.
✓ United Kingdom:
- Registered Cryptoasset Firm status from the FCA.
- Authorization as an Electronic Money Institution.
✓ USA: Kraken Futures is registered with the CFTC and FinCEN.
✓ Canada: Restricted Dealer status from the Ontario Securities Commission (OSC).
✓ Australia: Registration as a Digital Currency Exchange (DCE) under AUSTRAC supervision.
How to Connect Kraken to ATAS
1. Register on the Kraken crypto exchange.
2. Create an API Key to connect an account in ATAS. You can do it in your personal cabinet.

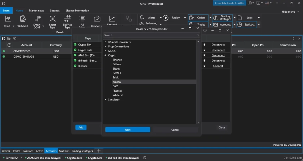
3. Connect your account using the generated keys. In the ATAS Main window, select Connections (1), click the Add (2) button, and choose Kraken (3) in the Crypto section. Click Next (4), then review and confirm your agreement with the Kraken OcoOrders policy.

4. Fill in the fields in the connection setup window as shown below.

- Connection name – the displayed name of the connection in the list.
- Portfolio name – name for the portfolio to distinguish portfolios from multiple simultaneous connections (optional).
- Use spot exchange – enable or disable the spot exchange.
- API Key, API Secret – keys generated on the Kraken site.
- Orderbook depth – depth of market (visible limit orders in the order book).
- Use futures exchange – enable or disable the futures exchange.
- Demo account – must be activated to connect to a demo account
After setting up the connection, it will appear as a separate line in the list of connections.
Click the Finish button to complete the connection.
Leverage the full range of cryptocurrency analysis and trading capabilities.
The Kraken integration with ATAS opens new horizons for you. Kraken provides legal and secure access to cryptocurrencies worldwide, while ATAS delivers powerful analytical tools that help you make more informed decisions. Now you have everything at your fingertips to navigate cryptocurrency markets safely, conveniently, and with maximum efficiency.
Information in this article cannot be perceived as a call for investing or buying/selling of any asset on the exchange. All situations, discussed in the article, are provided with the purpose of getting acquainted with the functionality and advantages of the ATAS platform.


